92 515 UE4で発光物を作る時にエミッシブカラーの彩度を1.0にしてると強度を上げても芯が光らない。 彩度を0.98とかに下げると芯が光るようになる。 たまに左の画像のような残念な発光物を見る時があるので、気を付けて欲しい。 #UE4 22/01/13 19:21
UE4で発光物を作る時にエミッシブカラーの彩度を1.0にしてると強度を上げても芯が光らない。 彩度を0.98とかに下げると芯が光るようになる。 たまに左の画像のような残念な発光物を見る時があるので、気を付けて欲しい。 #UE4
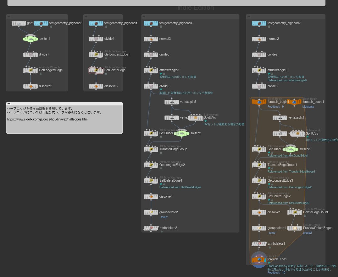
89 293 Houdiniで四角形化する方法をまとめたhipファイルをアップしました。 dropbox.com/s/mfm8l32wj3i2… ネットワーク内に概要の説明を書き、全てのWrangleにコメントを入れています。 ネットワークはステップごとにまとめてるので、右にいくほど精度が高くなるようになっています。 #Houdini 20/04/06 21:52
Houdiniで四角形化する方法をまとめたhipファイルをアップしました。 dropbox.com/s/mfm8l32wj3i2… ネットワーク内に概要の説明を書き、全てのWrangleにコメントを入れています。 ネットワークはステップごとにまとめてるので、右にいくほど精度が高くなるようになっています。 #Houdini
119 559 Mayaで四角形化スクリプトを作ってみた。 標準の四角形化よりも相当綺麗に出来る。 #Maya #Python 20/04/05 22:24
Mayaで四角形化スクリプトを作ってみた。 標準の四角形化よりも相当綺麗に出来る。 #Maya #Python
これ以上の検索結果の表示には、ログインが必要です。
大翔士さんのメディアツイートを見る
このツイートに主として含まれるのは、【***】ではなく、以下の画像です。
This site is protected by reCAPTCHA and the GooglePrivacy Policy and Terms of Service apply.
報告ありがとうございました!内容を確認のうえ、対応いたします。